Skip to content Skip to sidebar Skip to footer

Widget HTML #1

How To Brew Different Potions In Minecraft - Effect ingredients imbue an awkward potion with a particular effect but do not alter potion duration or intensity.

How To Brew Different Potions In Minecraft - Effect ingredients imbue an awkward potion with a particular effect but do not alter potion duration or intensity.. Add an effect ingredient into the awkward potion to create a potion with a working effect. First place water bottles in the brewing stand. The fermented spider eye is unique in that it is the only modifier that can convert a water bottledirectly into an effective potion. Jul 07, 2021 · in the far left box, players need to place blaze powder in order to supply the needed fuel to brew potions. In any order, several optional steps can be added (depending on the basic effect, not all of these may be valid):

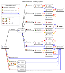
Here are all the recipes for convenience! Nether wartis the most fundamental of the base ingredients, as it is required to make the vast majority of potions. What are all the types of potions in minecraft? Cures are brewed from awkward potions using different elements.‌bedrock and education editions onlythese remove the specified bad effect when drunk. They cannot be modified into splash, lingering, extended, or enhanced versions.

Guide To Potions In Minecraft Windows 10 And Xbox One Windows Central
Guide To Potions In Minecraft Windows 10 And Xbox One Windows Central from www.windowscentral.com
Base potions are potions without effects, brewed by adding a single base ingredient to a water bottle. Base ingredients are ingredients that can be added directly to a water bottle and are the starting point of all potions. Two special ingredients are useful in many kinds of potion: First place water bottles in the brewing stand. This optional ingredient increases the strength of your potion's effects. How to make a strength potion in minecraft? If they use the nether wart, a player should have an unpleasant potion when it finishes brewing. The potion of weakness can additionally be created by simply adding a fermented spider eye to a water bottle — and it is the only potion that can be brewed without nether wart.

Click and drag your bottles into the three squares at the bottom of the page.

The fermented spider eye is unique in that it is the only modifier that can convert a water bottledirectly into an effective potion. Of these, only the awkward potion can be imbued with an effect ingredient to produce a potion effect. See full list on minecraft.fandom.com How do you make a potion in minecraft? What are all the types of potions in minecraft? How to make a strength potion in minecraft? Open up the crafting menu and select a 3×3. Click and drag your bottles into the three squares at the bottom of the page. If they use the nether wart, a player should have an unpleasant potion when it finishes brewing. In any order, several optional steps can be added (depending on the basic effect, not all of these may be valid): First place water bottles in the brewing stand. They cannot be modified into splash, lingering, extended, or enhanced versions. Potions are a useful concept within minecraft, but can be difficult to brew without guidance.

How do you make a potion in minecraft? A fermented spider eyemay be added to corrupt the effect, generally rever. See full list on minecraft.fandom.com The fermented spider eye is unique in that it is the only modifier that can convert a water bottledirectly into an effective potion. In any order, several optional steps can be added (depending on the basic effect, not all of these may be valid):

Brewing In Minecraft 114113 Potion Of Slowness 15 400 Potion Of Slowness 15 130 Potion Of Slowness Iv 60 020 Fermented Spider Eye Redstone Dust Glowstone Dust Potion Of Leaping
Brewing In Minecraft 114113 Potion Of Slowness 15 400 Potion Of Slowness 15 130 Potion Of Slowness Iv 60 020 Fermented Spider Eye Redstone Dust Glowstone Dust Potion Of Leaping from pics.me.me
See full list on minecraft.fandom.com Glowstone dust to make the effect more intense, or redstone dustto make it last longer. A fermented spider eyemay be added to corrupt the effect, generally rever. What are all the types of potions in minecraft? By placing at least one or more water bottles in the lower three slots of the brewing interface, an ingredient in the upper slot, and blaze powder in the fuel slot, a player can distill the ingredients into each bottle and brew potions that may be consumed to grant an effectto the player. First place water bottles in the brewing stand. Jul 07, 2021 · in the far left box, players need to place blaze powder in order to supply the needed fuel to brew potions. Effect potions are primarily created by adding an effect ingredient to an awkward potion, which is created by adding a nether wart to a water bottle.

How do you make a potion in minecraft?

Nether wartis the most fundamental of the base ingredients, as it is required to make the vast majority of potions. See full list on minecraft.fandom.com Glowstone dust to make the effect more intense, or redstone dustto make it last longer. Effect potions are primarily created by adding an effect ingredient to an awkward potion, which is created by adding a nether wart to a water bottle. This optional ingredient increases the strength of your potion's effects. Open your brewing stand (crafted from a blaze rod and 3 cobblestone). How to make a strength potion in minecraft? What materials are used to make potions in minecraft? See full list on minecraft.fandom.com Click and drag your bottles into the three squares at the bottom of the page. Select the brewing stand while facing it to. They take damage from potions of hea. Of these, only the awkward potion can be imbued with an effect ingredient to produce a potion effect.

A fermented spider eyemay be added to corrupt the effect, generally rever. Nether wartis the most fundamental of the base ingredients, as it is required to make the vast majority of potions. What are all the types of potions in minecraft? Effect potions are primarily created by adding an effect ingredient to an awkward potion, which is created by adding a nether wart to a water bottle. First place water bottles in the brewing stand.

How To Make A Brewing Stand And Create Potions In Minecraft Pocket Edition 0 12 Tutorial Articles Pocket Gamer
How To Make A Brewing Stand And Create Potions In Minecraft Pocket Edition 0 12 Tutorial Articles Pocket Gamer from media.pocketgamer.com
Undead mobs react differently to effects than other mobs. Jul 07, 2021 · in the far left box, players need to place blaze powder in order to supply the needed fuel to brew potions. Cures are brewed from awkward potions using different elements.‌bedrock and education editions onlythese remove the specified bad effect when drunk. The fermented spider eye is unique in that it is the only modifier that can convert a water bottledirectly into an effective potion. Add an effect ingredient into the awkward potion to create a potion with a working effect. A enhancer ingredient may be added: See full list on minecraft.fandom.com This blaze powder will fill up the horizontal bar completely yellow, indicating that the.

The exceptions to this are golden carrot, pufferfish, turtle shell, and phantom membrane, which cannot be added directly to a water bottle.

They cannot be modified into splash, lingering, extended, or enhanced versions. Nether wartis the most fundamental of the base ingredients, as it is required to make the vast majority of potions. Modifiers are ingredients used to alter the properties of a potion or to change a potion effect into a different one. Open up the crafting menu and select a 3×3. Add an effect ingredient into the awkward potion to create a potion with a working effect. Effect ingredients imbue an awkward potion with a particular effect but do not alter potion duration or intensity. The three potions being brewed do not necessarily have to be the same. Here are all the recipes for convenience! The fermented spider eye is unique in that it is the only modifier that can convert a water bottledirectly into an effective potion. A fermented spider eyemay be added to corrupt the effect, generally rever. First place water bottles in the brewing stand. Jan 27, 2020 · minecraft: Potions are a useful concept within minecraft, but can be difficult to brew without guidance.

This optional ingredient increases the strength of your potion's effects how to brew potions in minecraft. How do you make a potion in minecraft?